Outils pour utilisateurs

Outils du site

  • Plan
  • Créer une page
  • Aide
  • Contactez-nous!

  • tma:contrats_set:procedures:extraction_lot_6

    Extraction lot 6

    Restauration de la base

    - Ouvrir SQL sur le serveur

    - Aller dans Base de données

    - Clic droit sur pv_db_BAK, TâchesRestaurerBase de données… - Dans l'onglet :

    1. Général : SourcePériphériqueAjouterSélectionner la base
    2. Fichiers : Changer la fin des 2 chemins d'accès “Restaurer en tant que” par : F:\Temp\mon_nom_de_fichier.mdf ( Le C étant surchargé cela permet de les stocker sur le F le temps de faire les différentes extractions )
    3. Options : Options de restauration → Cocher “Remplacer la base de données existantes”

    Il n'est possible de restaurer une BDD que sur la même version de server SQL. Vous ne pouvez pas monter une base 2012 sur un serveur 2014 (pas de compatibilité ni ascendante ni descendante).

    Avant de faire OK, penser à fermer les requêtes ouvertes concernant les bases.

    Lancer la procédure. Il se peut que cela échoue la première ou deuxième fois. Actualiser la fenêtre en décochant/cochant un onglet ( par exemple “Remplacer la base de données existantes” vu précédemment ) pour faire remonter le bouton OK.

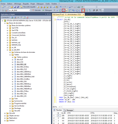
    Extraction des données de la base SQL

    - Ouvrir le ficher contenant les valeurs qui vous intéressent. (Par exemple dbo.MEA_AB pour les mesures d'intensité, de tension et de puissance)

    - Rajouter en fin de requête une ligne pour sélectionner votre équipement. Par exemple “WHERE Id_AB = 204” pour l'AB 4.1.5

    - Rajouter une ligne pour classer selon le temps “ORDER BY dtol ASC”

    - Garder dans le SELECT les colonnes intéressantes. (DTO sera probablement supprimé pour ne garder que le DTOL, plus parlant au client)

    - Après avoir lancé la requête une fois pour vérifier que les valeurs sont les bonnes, supprimer le “TOP 1000” pour bien avoir toutes les lignes.

    - Cliquer sur l'icône “Résultats dans un fichier” ( Ctrl + Maj + F ) Allez dans Requête → Option de requêtes → Texte → Format de sortie : Requête personnalisée. Mettez un point-virgule en dessous pour le caractère en question (est utile pour avoir un tableau lu par Excel)

    - Lancer la requête. Nommer le fichier en .csv à l'endroit désiré.

    tma/contrats_set/procedures/extraction_lot_6.txt · Dernière modification : 26/04/2018 12:58 (modification externe)